Menu

 

 

Version 版本

Release Date

发布日期

Update and Upgrade

 

 

 

11.15.25122

2025-12-06

[+] Supports cloud drive synchronization. The software includes: Vole Internet Expedition, Vole Magic Note, Vole Briefcase, etc. Cloud drives include: OneDrive, etc. [IMG] [IMG] [IMG]

[+] Vole Magic Note adds a simple Chinese lunar calendar. [IMG]

[+] 支持网盘同步,软件包括:Vole Internet Expedition Vole Magic Note, Vole Briefcase . 网盘包括: OneDrive等。

[+] Vole Magic Note 增加简单中国农历。

11.14.25121

2025-12-01

[+] An additional 30 new skins have brought the total to over 140 styles, such as: Winter Joy, McSkin, Xmas, Valentine, Summer, Pumpkin, The Bezier, etc.

[IMG] [IMG] [IMG] [IMG] [IMG] [IMG] [IMG] [IMG]

[+] 新增30种皮肤,已达140余种样式。

11.13.25114

2025-11-27

[+] VMC software (Vole Magic Note, Vole Briefcase, Vole Word Reviewer, Vole PageShare...) support emojis. [IMG] [IMG] [IMG]

[+] Support Webp image preview.

[+] VMC 软件(Vole Magic NoteVole BriefcaseVole Word ReviewerVole PageShare…)支持表情符号。

[+] 支持 Webp 图片预览。

11.12.25113

2025-11-18

[!] Restore VMC software search function, including Vole Magic Noe, Vole Briefcase, Vole Word Reviewer, Vole PDF Creator, Vole PageShare, Vole Media CHM and Sanwhole Reading Experience. [IMG]

[!] 恢复VMC软件搜索功能,包括:Vole Magic Noe, Vole Briefcase, Vole Word Reviewer, Vole PDF Creator, Vole PageShare, Vole Media CHM Sanwhole Reading Experience[IMG]

11.11.25112

2025-11-14

[+] At software title, add Airplane Mode feature to prevent the built-in browser from accessing websites. Also, allow free users to use this software offline.

[+] 在标题处,添加飞行模式功能,禁止内置浏览器访问网页。同时允许免费用户离线使用本软件。

11.10.25111

2025-11-06

[+] Milestone: Sanwhole Studio's full series of software is now available for free commercial use.

[+] 里程碑:Sanwhole Studio全系列软件商用免费。

11.9.25101

2025-10-12

+Restore Vole Seek, enhance Seek functionality, and support alias search[IMG].

+The entire software series supports the function of tile sticky notes[IMG] [IMG].

+Vole Office 365 optimizes IIS for quick installation[IMG].

+恢复Vole Seek, 增强Seek功能,支持别名搜索。

+全系列软件支持便签磁贴功能。

+Vole Office 365优化IIS 快速安装。

11.8.25093

2025-09-25

+Rename Wanlan Tunnel Office to Vole Office 365.

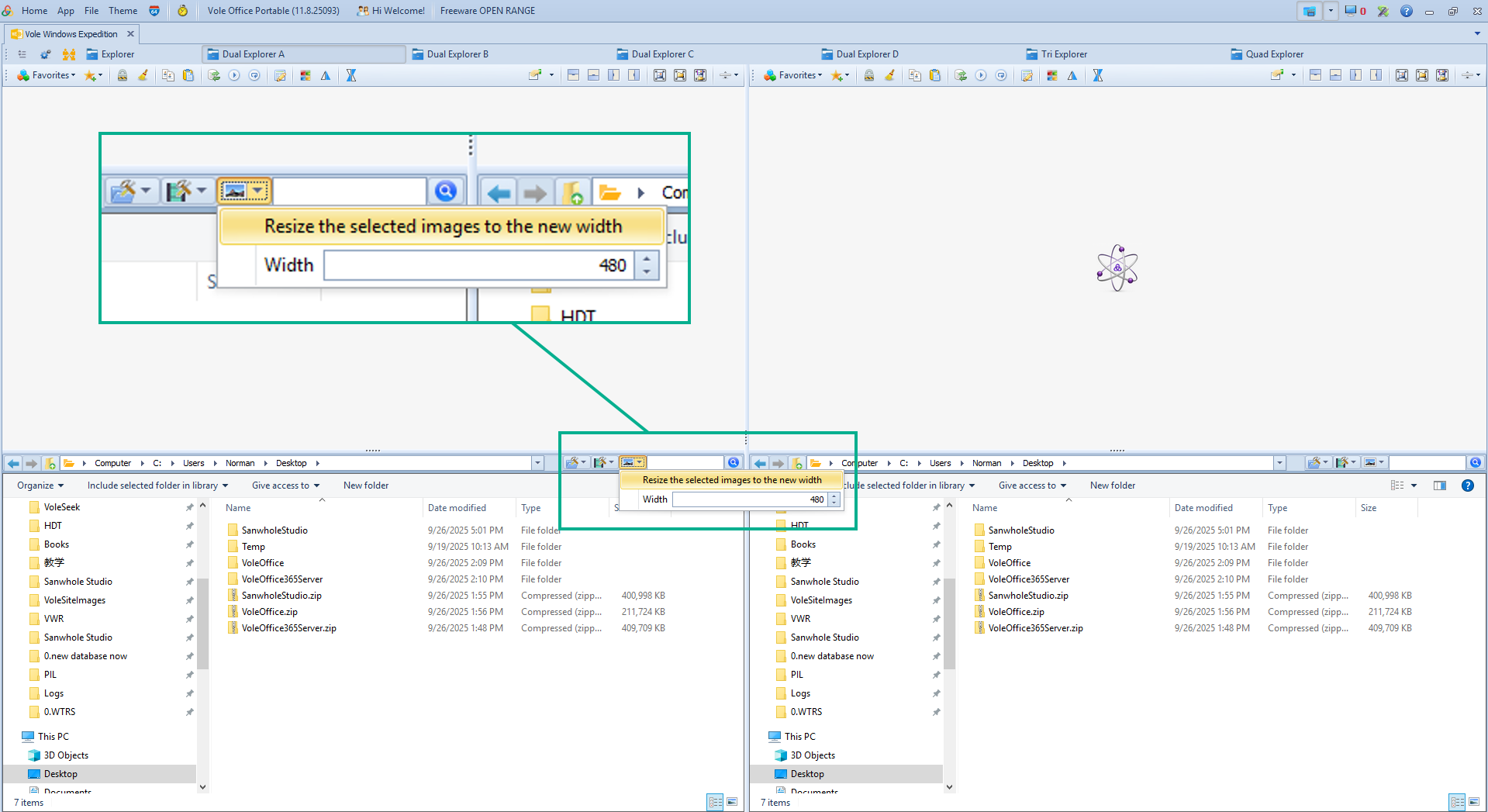
+Add Vole Windows Expedition Image Tools[IMG].

+ Wanlan Tunnel Office 重命名为 Vole Office 365

+添加 Vole Windows Expedition 图像工具。

11.7.25092

2025-09-19

+Add Vole Office 365 supports Built-in Site[IMG], Collaborate Edit[IMG], Diagram [IMG] [IMG] [IMG] [IMG] support in 365;

+Add Vole Office 365 supports Preview 365 server resources such as: image[IMG], music, movie[IMG], Word[IMG], Excel[IMG], PDF[IMG], HTML[IMG], Diagram drawing[IMG] [IMG], etc.

! Fix Vole Word Reviewer cannot show comment mark bug;

+365中添加图表,内置网站,协同编辑支持;

+添加 Vole Office 365 支持预览 365 服务器资源,例如:图像、音乐、电影、WordExcelPDFHTML、图表绘制等。

! 修复Vole Word Reviewer无法显示评论标记的错误;

11.6.25091

2025-09-06

+Add default open function. After opening the file types docx, xlsx, and xml with VoleOffice.exe in the system settings, double-click on the docx, xlsx, and xml files to automatically launch the Vole Word, Vole Excel, and Vole Diagram software and open the corresponding files.

+增加默认打开功能。在系统设置文件类型docx, xlsx, xml “Open with” VoleOffice.exe打开后, 双击docx, xlsx, xml文件,自动用启动Vole Word Vole ExcelVole Diagram软件并打开相应的文件。

11.5.25083

2025-08-10

+ Add built-in examples in release zip for VMC relative software such as Vole Briefcase, Vole PageShare, Vole Word Reviewer, etc. [IMG]

+VMC相关软件的发布zip中添加内置示例,如Vole公文包、Vole PageShareVole Word Reviewer等。

11.4.25082

2025-08-08

+Support Power Point PPTx preview include Vole Windows Expedition, Vole Edutainment, Vole Briefcase etc. [IMG] [IMG] [IMG]

+支持 Power Point PPTx 预览,包括 Vole Windows ExpeditionVole EdutainmentVole Briefcase 等等。

11.3.25081

2025-08-01

! Restored automatic scrolling functionality to Vole Edutainment Word and website.

! 恢复 Vole Edutainment Word 和网站自动滚动功能。

11.2.25072

2025-07-30

! Fix Vole Word paragraph and table styles missing bug.

!! 修复 Vole Word 段落和表格样式缺失的问题。

11.1.25071

2025-07-17

+Sanwhole Studio software release portable zip release.

+Sanwhole Studio所有软件发布便携版zip版本。

10.12.25061

2025-06-18

+ Supports individual portable versions of all Vole Office software.

+ Vole Office 支持所有软件的单独便携版本。

10.11.25055

2025-05-22

+ Added homepage tiles to support Vole Internet Expedition global navigation 26 categories, 184 countries and regions, 44053 top-ranked websites in terms of total traffic. [MP4]

! Vole Word lost style error when creating a new site.

 

+增加主页磁贴以支持Vole Internet Expedition环球导航 26个分类,184个国家和地区,44053全球流量排名在前的网站。[MP4]

! Vole Word 新建时丢失样式错误。

10.10.25054

2025-05-18

+ Added automatic download and upgrade prompt functions.

! Vole Internet Expedition Bug fixes.

 

+增加自动下载和提示升级功能。

! Vole Internet Expedition 修复Bug

10.9.25053

2025-05-13

+Vole Internet Expedition address bar adds automatic suggestion function for address input. [IMG]

+Vole Internet Expedition adds automatic suggestion function for address input. [IMG]

+Vole Internet Expedition adds search function for countries and regions in global navigation. [IMG]

+Vole Internet Expedition adds one-click opening function for all selected URLs in global navigation. [IMG]

! Vole Internet Expedition fixes the favorites bug.

 

+Vole Internet Expedition地址栏增加地址输入自动建议功能。[IMG]

+Vole Internet Expedition增加地址输入自动建议网址自定义功能。[IMG]

+Vole Internet Expedition环球导航国家和地区增加搜索功能。[IMG]

+Vole Internet Expedition环球导航增加一键打开所有选中网址功能。[IMG]

! Vole Internet Expedition 修复收藏夹Bug

10.8.25052

2025-05-09

+Vole Internet Expedition adds multi-world navigation function. [MP4]

+Vole Internet Expedition adds text scene import function. [MP4]

+Vole Internet Expedition adds world website selection function.

+Vole Windows Expedition adds the tools to copy the selected file name and copy the selected file full name. The result has been copied to the clipboard and can be directly pasted.[IMG]

! Improve 4M Showroom.

! Bug fixes.

 

+Vole Internet Expedition增加多环球导航功能。[MP4]

+Vole Internet Expedition增加文本场景导入功能。[MP4]

+Vole Internet Expedition增加世界网站甄选功能。

+Vole Windows Expedition 增加复制选中文件名和复制选中文件全名小工具。结果已拷贝到剪贴板,直接黏贴即可。[IMG]

! 改进4M Showroom

! 修复bugs

10.7.25051

2025-05-01

+Vole Internet Expedition adds multi-engine parallel search function.[MP4]

+Vole Internet Expedition adds one-click to add web videos to Vole 4M-Showroom.[MP4]

+Vole Windows Expedition adds one-click to add local videos to Vole 4M-Showroom.[MP4]

+Vole Office Home adds software multi-selection function, and the interval between consecutive software selections is less than 1 second.[MP4]

+Vole 4M-Showroom adds four-mirror display of network videos.[MP4]

 

+Vole Internet Expedition增加多引擎并行搜索功能。[MP4]

+Vole Internet Expedition增加一键将网页视频添加到Vole 4M-Showroom展示[MP4]

+Vole Windows Expedition增加一键将本地视频添加到Vole 4M-Showroom展示[MP4]

+Vole Office Home增加软件多选功能,连续选择软件间隔小于1秒即可。[MP4]

+Vole 4M-Showroom增加网络视频四镜面展示[MP4]

10.6.25042

2025-04-16

-Cancel Vole Paint.

+ Moving into Vole Internet Expedition released in 2013 from Sanwhole Studio.

+ Layout saving, layout loading and startup automatic loading layout. Layout saving, loading and automatic loading can customize which software is automatically loaded when the software starts and restore the software display layout.

+Added support for custom loading for all software such as Vole Word and Vole Excel. Custom loading includes: no loading, loading one and loading multiple.

+ Added software docking function. Software can be displayed overlappingly or tiled, or overlapping and tiled.

 

-取消Vole Paint

+迁入2013就发布的Vole Internet Expedition Sanwhole Studio.

+布局保存,布局加载和启动自动加载布局。布局的保存加载和自动加载可以自定义软件启动时自动加载哪些软件和恢复软件显示布局。

+增加Vole Word, Vole Excel等所有软件支持自定义加载。自定义加载包括:不加载,加载一个和加载多个。

+增加软件停靠功能。软件既可以重叠显示也可以平铺显示或是重叠和平铺显示。

10.5.25041

2025-04-01

+ Vole 4M-Showroom software. Vole 4M-Showroom is a video player that can simultaneously display 4 mirror videos of the original video, giving users an extremely different experience [MP4] [MP4] [MP4]. This feature requires at least Windows 10.

! Fixed bugs.

 

+ Vole 4M-Showroom软件。Vole 4M-Showroom是一款视频播放器,可以同时演示原视频的的4个镜面视频,给用户一个极其不同体验[MP4][MP4][MP4]。该功能需要至少Windows10

! 修复bugs

10.4.25033

2025-03-27

+ Vole Word and Vole Excel add two-screen, three-screen and multi-screen functions, making it possible to edit multiple Word and Excel files simultaneously in only one Vole Office software, making it convenient for users to compare files left and right and copy and paste operations [MP4].

! Fixed media tool bugs.

 

+ Vole Word and Vole Excel增加 两分屏,三分屏和多分屏功能,让多个WordExcel文件仅在一个Vole Office软件内同时编辑成为可能,方便用户左右对照文件比较和复制 黏贴操作[MP4]

! 修复媒体工具bugs

10.3.25032

2025-03-23

+ Moving into Vole Windows Expedition released in 2013 from Sanwhole Studio.

+ Added screen recording function, supports recording software videos, desktop videos, sound and mouse recording, and supports multiple monitors.

+ Added blackboard tool.

+ Vole Word supports spell checking. Supports English, French, German, Russian, Spanish, Greek, Polish, Italian, Portuguese, Dutch, Romanian and Turkish.

! Other feature improvements and bug fixes.

 

+迁入2013就发布的Vole Windows Expedition Sanwhole Studio.

+ 增加录屏功能,支持录制软件视频,录制桌面视频,支持声音和鼠标录制,支持多显示器。

+ 增加黑板工具。

+ Vole Word支持拼写检查。支持英语,法语,德语,俄语,西班牙语,希腊语,波兰语,意大利语,葡萄牙语,荷兰语,罗马尼亚语和土耳其语。

!  其它功能改进和bugs修复。